
WooCommerce Test 2026: Ist das WordPress-Plugin besser als jeder Shop-Baukasten?
Wenn Sie ein Ladengeschäft eröffnen, können Sie entweder eine fertig ausgestattete Fläche übernehmen – oder das ganze Gebäude von Grund auf selbst gestalten. Ähnlich verhält es sich bei Online-Shops: Shop-Baukästen wie Shopify bieten Hosting, Updates, Sicherheit und Design aus einer Hand. Open-Source-Lösungen wie WooCommerce geben Ihnen deutlich mehr Freiheiten – verlangen aber auch mehr Eigeninitiative. Lohnt sich das?
Wir haben WooCommerce ausgiebig getestet und verraten, ob das Shop-Plugin für WordPress die richtige Wahl für Ihr Projekt ist, oder ob Sie bei einem einfacheren Baukasten besser aufgehoben sind.
WooCommerce* ist ein kostenloses Shop-Plugin für WordPress, mit dem Sie eine bestehende WordPress-Website in einen vollwertigen Online-Shop verwandeln können. Es wurde ursprünglich von WooThemes entwickelt, einem Anbieter von WordPress-Themes, und gehört heute zu Automattic – also dem Unternehmen hinter WordPress. Damit ist WooCommerce sozusagen die In-House-Shop-Lösung von WordPress selbst.
Seit dem Start im Jahr 2011 hat sich WooCommerce zu einer der weltweit am häufigsten genutzten E-Commerce-Lösungen entwickelt: Millionen Online-Shops laufen heute auf Basis von WordPress und WooCommerce, vom kleinen Nischen-Shop bis hin zu großen, internationalen Projekten.
Im Gegensatz zu klassischen Shop-Baukästen wie Shopify ist WooCommerce kein geschlossenes Komplettsystem, sondern eine Open-Source-Erweiterung. Das bedeutet: Sie müssen sich selbst um Hosting, Sicherheit, Updates und technische Einrichtung kümmern – erhalten im Gegenzug aber auch mehr Freiheiten, inklusive Zugriff auf tausende Plugins und Themes.
WooCommerce ist deshalb besonders attraktiv für alle, die ihren Shop flexibel anpassen, individuell erweitern und auch aus technischer Sicht die volle Kontrolle behalten möchten. Gleichzeitig bringt diese Freiheit auch mehr Verantwortung und technischen Aufwand mit sich – gerade für Einsteiger. Unser Test verrät, ob es das wert ist.
WooCommerce Shop-Baukasten Test
Flexible Open-Source-Plattform
WooCommerce ist kein geschlossenes Baukastensystem, sondern ein Open-Source-Plugin für WordPress. Sie haben volle Kontrolle über Hosting, Design, Zahlungsanbieter und Erweiterungen.Unbegrenzte Personalisierung
Bei WooCommerce gibt es keine strengen Design- oder Funktions-Limits. Dank der offenen WordPress-Architektur können Sie Themes, Page-Builder, Plugins und eigene Code-Anpassungen frei kombinieren – und somit fast jede Idee umsetzen.Keine Plattform- oder Transaktionsgebühren
WooCommerce selbst ist kostenlos. Es fallen keine monatlichen Abo-Gebühren oder Transaktionskosten seitens Woo an. Sie entscheiden, welche Kosten durch Hosting, Themes oder Plugins entstehen.Riesiges Plugin-Ökosystem
Für so ziemlich jede Funktion, die von den Bordmitteln nicht abgedeckt wird, gibt es ein passendes Plugin oder eine individuelle Lösung. Die Offenheit des Systems macht WooCommerce extrem anpassungsfähig.
Technisch anspruchsvoller Start
Im Gegensatz zu Baukästen wie Shopify müssen Sie Hosting buchen, WordPress installieren und Ihr Setup selbst konfigurieren. WooCommerce ist kein Plug-and-play-System.Mehr laufender Betreuungsaufwand
Auch im laufenden Betrieb ist mehr Eigenverantwortung gefragt als bei klassischen Shop-Baukästen. Woo-Shops verlangen regelmäßige Wartung und Pflege, von Updates für WordPress, Plugins und Theme bis zu Backups und Sicherheitsmaßnahmen.Viele Funktionen nur per Plugin
Erweiterte Preisregeln, rechtssichere Steuereinstellungen, komplexe Versandlogiken oder professionelle Filter erfordern meist zusätzliche – oft kostenpflichtige – Plugins.
Einrichtung & Bedienung
| Einrichtung |
| 2.5/4 |
| Qualität der Benutzeroberfläche |
| 5/8 |
| Performance |
| 2.5/3 |
WooCommerce ist kein eigenständiges Shop-System, sondern ein WordPress-Plugin. Statt sich einfach zu registrieren und direkt loszulegen, müssen Sie sich also selbst um das Hosting, die Installation von WordPress und die technische Grundkonfiguration kümmern. Hier liegt der größte Unterschied zu Lösungen wie Shopify: Sie können (bzw. müssen) Ihre Shop-Infrastruktur selbst aufbauen.
Erste Schritte: WordPress und WooCommerce einrichten
Bevor Sie WooCommerce überhaupt installieren können, brauchen Sie drei Dinge:
- 1.
eine Domain
- 2.
ein Webhosting-Paket bei einem Hosting-Anbieter
- 3.
Die Auswahl an Hosting-Anbietern ist groß: Sie können einen klassischen Webhoster wählen oder einen spezialisierten WordPress-Hoster. Darüber hinaus gibt es auch spezielles WooCommerce-Hosting – also Hosting-Tarife, die technisch auf die Anforderungen von Online-Shops ausgelegt sind.
Das genaue Vorgehen bei der Installation hängt davon ab, für welchen Hosting-Anbieter Sie sich entscheiden, sieht aber bei den meisten Anbietern ähnlich aus.
Wir haben uns für unseren Test für einen WordPress-Hosting-Tarif von IONOS entschieden. Dort lässt sich WordPress mit wenigen Klicks automatisch installieren. Nach der Bestellung und Einrichtung des Hosting-Pakets können Sie im Kundenbereich auf „WordPress öffnen“ klicken, um direkt ins Backend zu gelangen.

Vom Hosting-Dashboard führt ein Button direkt zum WordPress-Backend.
Im WordPress-Backend müssen Sie jetzt nur noch WooCommerce installieren. Sie finden das Plugin im integrierten Plugin-Verzeichnis, wo Sie es mit wenigen Klicks aktivieren können. Anschließend führt Sie ein kurzer Einrichtungsassistent durch die wichtigsten Grundeinstellungen – etwa Standort, Währung, Versand- und Zahlungsoptionen.
Wenn Sie Ihren Shop mit einer WooCommerce-fähigen Designvorlage aufsetzen (mehr zu den Templates gleich), wird WooCommerce unter Umständen sogar automatisch mitinstalliert.

WooCommerce ist ein „stinknormales“ WordPress-Plugin, ist also im Plugin-Store zu finden.
Weil die Einrichtung mehrere Schritte, Anbieter und technische Entscheidungen erfordert, ist der Start mit WooCommerce also etwas aufwendiger als bei klassischen Shop-Baukästen wie Shopify, die alles auf dem Silbertablett liefern.
Dafür sind Sie nicht an ein geschlossenes System gebunden, sondern haben freie Auswahl, was den Hosting-Anbieter, das Design und die technischen Rahmenbedingungen angeht.
Typisch WordPress: Funktional und flexibel
Sobald WooCommerce einmal eingerichtet ist, arbeiten Sie vollständig im WordPress-Backend. Dort werden E-Commerce-Funktionen wie die Produkt- und Zahlungsverwaltung als eigene Menübereiche integriert.
Im WooCommerce-Dashboard finden Sie eine zentrale Übersicht mit Statistiken, letzten Bestellungen und wichtigen Hinweisen. Hier erscheint auf der Startseite auch ein kleiner Einrichtungsassistent, der Sie durch die ersten Schritte – Produkte hinzufügen, Zahlungen einrichten, Shop anpassen usw. – führt.

Die WooCommerce-Funktionen werden direkt der WordPress-Hauptleiste hinzugefügt.
Ansonsten ist es eben WordPress. Es gibt wenig, was nicht schon über das CMS gesagt wurde: Das WordPress-Backend ist zwar nicht besonders hübsch oder modern, aber funktional und logisch aufgebaut. Es ist aus gutem Grund eines der meistgenutzten Content-Management-Systeme weltweit.
Alle zentralen Bereiche befinden sich links in der Sidebar. Hier finden Sie oben Ihre Website-Inhalte wie Beiträge, Medien und Seiten, gefolgt von den Shop-Bereichen von WooCommerce. Weiter unten verwalten Sie Designs (Themes), Plugins, Benutzer, Werkzeuge und allgemeine Einstellungen.
Wer bereits mit WordPress vertraut ist, ist also klar im Vorteil. Die Lernkurve für Einsteiger ist aber etwas größer als bei normalen Shop-Baukästen: Die Oberfläche ist technischer und dadurch etwas weniger zugänglich als moderne Baukasten-Dashboards, die sich oft an absolute Technik-Laien richten.
Verwaltung vs. Gestaltung: Fließender Übergang
Bei klassischen Shop-Baukästen gibt es meist eine konzeptionell klare Trennung zwischen dem Bereich „Verwaltung“ und dem Bereich „Gestaltung“. Im Backend kümmern Sie sich um Produkte, Bestellungen und Kunden, für das Layout wechseln Sie in einen separaten Theme- oder Design-Editor. Die Bereiche sind logisch voneinander abgegrenzt.
Bei WooCommerce greift beides etwas stärker ineinander. Natürlich gibt es eigene Menüpunkte für Produkte, Bestellungen, Gutscheine oder Berichte. Gleichzeitig basiert aber alles auf der WordPress-Struktur.
Heißt: Produkte sind technisch gesehen ein eigener Inhaltstyp innerhalb von WordPress. Design-Anpassungen erfolgen über das gewählte Theme, den Customizer oder einen Page-Builder. Einstellungen für Shop, Website und Plugins liegen teilweise nebeneinander.

Die Seitenverwaltung im WordPress-Backend.
Shop-Verwaltung und Design sind also nicht ganz so strikt zweigeteilt wie bei anderen Systemen. Dadurch haben Sie mehr Freiheit bei der Gestaltung, weil Sie Layout, Produktseiten, Warenkorb oder Checkout weitgehend individuell anpassen können – abhängig vom Theme und den eingesetzten Plugins. Allerdings erfordert das auch etwas mehr Einarbeitung und technisches Verständnis.
Performance: Stark vom Setup abhängig
Die Performance von WooCommerce hängt maßgeblich vom Hosting, der Serverkonfiguration und den installierten Plugins ab. Anders als bei geschlossenen Shop-Systemen gibt es hier keine zentral optimierte Infrastruktur – Sie sind selbst für die technische Basis verantwortlich.
In unserem Test lief WooCommerce auf einem WordPress-Hosting bei IONOS stabil und insgesamt flott. Beim Wechsel zwischen einzelnen Menüpunkten gab es gelegentlich kurze Ladezeiten, insgesamt blieb die Bedienung aber stets flüssig.
Wenn Sie viele zusätzliche Plugins installieren, kann sich das System spürbar verlangsamen. Gutes Hosting und eine schlanke Installation ohne allzu viele unnötige Plugins und Erweiterungen zahlen sich hier aus.

WooCommerce ist kein „Plug-and-play“-Baukasten, der Ihnen mit wenigen Klicks eine fertige Shop-Umgebung bereitstellt, sondern ein flexibles Open-Source-Plugin, das WordPress-Websites einen Shop hinzufügt. Damit liegt mehr Verantwortung bei Ihnen: Sie müssen sich selbst um Hosting kümmern, WordPress installieren und die technische Basis einrichten.
Ansonsten ist die Bedienung typisch WordPress: Sie verwalten Ihren Shop im funktionalen WordPress-Backend, wo Sie alle Inhalte, Produkte, Bestellungen und Einstellungen zentral verwalten. Hier können Sie Ihr System über zahlreiche Plugins – von Page-Buildern bis hin zu Marketing- oder Zahlungs-Erweiterungen – ausbauen und individuell anpassen.
WooCommerce erfordert also etwas mehr Einarbeitung und technisches Verständnis, belohnt Sie dafür aber mit einer Flexibilität, die selbst die besten Shop-Baukästen in dieser Form kaum bieten können.
Templates & Design
| Template-Anzahl | 3.000 | 2/2 |
| Template-Qualität |
| 3/3 |
| Editor |
| 3/4 |
| Anpassbarkeit der Shop-Seiten |
| 4/4 |
| Eigener Code |
| 2/2 |
WooCommerce liefert als Plugin „nur“ die Shop-Logik, die Ihre WordPress-Website um Produkt-, Warenkorb- und Zahlungsfunktionen erweitert. Wie Ihr Shop am Ende aussieht, hängt somit nicht von WooCommerce ab, sondern von den Design-Möglichkeiten von WordPress – und die sind enorm.
Neben den WordPress-Bordmitteln, also einem umfangreichen Theme-Verzeichnis und dem blockbasierten Website-Builder Gutenberg, gibt es unzählige zusätzliche Plugins und Page-Builder, ganz zu schweigen von individuellen Anpassungen am Code.
Die Gestaltungsmöglichkeiten sind also nahezu grenzenlos. Um sie voll auszuschöpfen, braucht es aber technisches Verständnis oder entsprechendes Budget für Entwickler oder Premium-Erweiterungen.
Designvorlagen: Tausende WordPress-Themes zur Auswahl
WordPress-Themes liefern die visuelle Grundlage für das Design Ihres WooCommerce-Shops. Themes sind Designvorlagen, die Layout, Struktur, Typografie und grundlegende Gestaltung Ihres Shops festlegen.
Hier zeigt sich wieder einmal die enorme Flexibilität von WordPress: Während geschlossene Shop-Systeme meist einen zentralen Theme-Store betreiben, gibt es für WordPress-Themes viele unabhängige Quellen.
Direkt im Backend finden Sie das offizielle WordPress-Theme-Verzeichnis, wo Sie kostenlose Themes durchsuchen und nach Funktionen – darunter auch deren E-Commerce-Tauglichkeit – filtern können.

Im Theme-Store von WordPress finden Sie mehr als 3.000 E-Commerce-taugliche Vorlagen.
Auch auf der Website von WooCommerce selbst gibt es einen Theme-Marktplatz, wo jedoch fast alle Vorlagen kostenpflichtig sind. Dann wären da noch zahlreiche Drittanbieter-Marktplätze wie ThemeForest, auf denen Sie Premium-Themes erwerben und anschließend bei WordPress hochladen können.
Plugins eröffnen Ihnen noch mehr Möglichkeiten: Page-Builder wie Elementor oder Divi bringen etwa eigene Template-Bibliotheken mit. Andere Plugins (z. B. „Starter Templates“) erweitern bestehende Themes um fertige Layouts und Shop-Strukturen.
Die Auswahl an Themes ist also riesig, auch wenn viele davon kostenpflichtig sind. Allein im offiziellen Theme-Verzeichnis von WordPress finden wir mehr als 2.700 Themes mit WooCommerce-Unterstützung. Manche Schätzungen gehen davon aus, dass es insgesamt mehr als 10.000 Themes gibt.
| Anzahl Templates | |
|---|---|
![]() | 3.000 |
![]() | 1.000 |
![]() | 500 |
![]() | 225 |
![]() | 190 |
![]() | 170 |
![]() | 70 |
![]() | 47 |
![]() | 34 |
![]() | 23 |
![]() | 12 |
![]() | 11 |
![]() | 6 |
Design anpassen: Nahezu unendliche Möglichkeiten
Auch bei der Personalisierung Ihres Shops profitieren Sie mit WooCommerce enorm von der Offenheit von WordPress. Grundsätzlich gibt es drei Wege, Ihren WooCommerce-Shop gestalterisch anzupassen: Sie können den integrierten Block-Editor nutzen, einen externen Page-Builder integrieren oder Ihr Design vollständig individuell entwickeln.
Gestaltung mit dem WordPress-Editor (Gutenberg)
WordPress bringt mit „Gutenberg“ bereits einen eigenen Page-Builder mit. Damit erstellen und strukturieren Sie die Seiten Ihres Shops über einzelne Inhaltsblöcke – etwa für Texte, Bilder, Produktdarstellungen oder mehrspaltige Layouts.
In Kombination mit einem WooCommerce-fähigen Theme können Sie damit nicht nur die Standard-Seiten Ihrer Website, sondern auch Shop-Bereiche wie Kategorie-, Produkt- oder Warenkorb-Seiten individuell aufbauen und Designelemente wie Farben, Abstände und Schriftarten anpassen.
Der Editor ist in drei Bereiche unterteilt: In der Mitte sehen Sie die Live-Vorschau Ihrer Seite, also das Layout so, wie es später im Shop erscheint. Links wählen Sie neue Blöcke aus und fügen sie ein. Rechts finden Sie die jeweiligen Einstellungen für den aktuell markierten Block oder die gesamte Seite.

Der Block-Editor von WordPress ist ein typischer Page-Builder.
Genau genommen gibt es bei WordPress zwei Editoren: den Block-Editor und den Site-Editor.
Mit dem Block-Editor bearbeiten Sie die Inhalte einzelner Seiten und Beiträge – also z. B. Ihre Startseite, eine Landingpage oder eine Produktbeschreibung.
Mit dem Site-Editor, den Sie im WordPress-Backend unter „Designs > Editor“ finden, bearbeiten Sie die Website als System, inklusive globaler Designs und Templates.
Der Site-Editor erweitert damit den Block-Editor auf die gesamte Website-Struktur: Sie können nicht nur Inhalte wie Seiten und Beiträge bearbeiten, sondern auch Header, Footer, Shop-Templates oder Archivseiten anpassen. WordPress nennt das „Full Site Editing“.

Im Site-Editor bearbeiten Sie Ihre WordPress-Website ganzheitlich.
Der Gutenberg-Editor ist also ein klassischer visueller Baukasten, mit dem Sie Seiten modular nach dem Lego-Prinzip zusammenbasteln, ähnlich wie bei modernen Homepage-Baukästen wie Squarespace oder Wix. Nur eben mit dem Vorteil, dass Sie vollständig im offenen WordPress-System arbeiten und nicht an ein geschlossenes Plattform-Ökosystem gebunden sind.
Ganz so anfängerfreundlich wie die intuitiven Baukästen ist der WordPress-Editor aber nicht: Sie arbeiten zwar visuell, müssen sich aber stärker mit technischer Struktur und Einstellungen auseinandersetzen. Zudem sind System, Theme und Editor stärker voneinander getrennt, und viele Einstellungen greifen auf unterschiedlichen Ebenen. Die Lernkurve für Anfänger ist bei WordPress also spürbar steiler.
Gestaltung mit externen Page-Buildern
WordPress hat die Gestaltung von Websites mit seinem Gutenberg-Editor deutlich zugänglicher gemacht. Der hauseigene Page-Builder ist funktional und flexibel – sonderlich „sexy“ ist er aber nicht, und für Einsteiger ist er an vielen Stellen ziemlich technisch.
Glücklicherweise sind Sie nicht auf den Block-Editor beschränkt: Es gibt zahlreiche externe Page-Builder, die Sie als Plugin in WordPress integrieren können. Zu den bekanntesten Page-Buildern gehören Elementor, Divi und Beaver Builder.

Im Plugin-Store von WordPress finden Sie mehrere Page Builder.
Page-Builder arbeiten in der Regel ebenfalls block- bzw. modulbasiert, setzen jedoch stärker auf visuelle Bearbeitung und Designelemente, die im Gutenberg-Editor eher zu kurz kommen – etwa Animationen, umfangreiche Styling-Optionen oder fertige Layout-Vorlagen.
Viele Page-Builder erinnern also noch etwas stärker an die Bedienlogik klassischer Homepage-Baukästen, bleiben aber ebenfalls vollständig im WordPress-Ökosystem integriert. Sie kombinieren sozusagen „das Beste beider Welten“ (oder versuchen das zumindest – denn jeder Page-Builder hat Vor- und Nachteile).

Page-Builder wie Elementor sind Homepage-Baukästen für WordPress.
Mehr zu den Page-Buildern für WordPress – und eine Übersicht der besten Anbieter – finden Sie hier:
Gestaltung mit individueller Entwicklung
Dann bleibt natürlich noch der flexibelste – und technisch anspruchsvollste – Weg: die individuelle Entwicklung. Auch hier sorgt die offene Architektur von WordPress dafür, dass Sie gestalterisch kaum Grenzen haben.
Weil sowohl WooCommerce als auch WordPress Open Source sind, haben Sie jederzeit vollständigen Zugriff auf Code, Templates und Design-Struktur. Sie können eigene Templates erstellen, WooCommerce-Vorlagen überschreiben, CSS und JavaScript gezielt einsetzen oder sogar ein komplett eigenes Theme entwickeln.
Maximale Freiheit, kein festes Korsett
WooCommerce gibt Ihnen also keinen festen Design-Werkzeugkasten vor. Stattdessen kombinieren Sie innerhalb von WordPress verschiedene Bausteine – Themes, Page-Builder, Plugins und Templates – zu einem individuellen Setup, mit dem theoretisch fast alles möglich ist.
Der Vergleich mit „normalen“ Shop-Baukästen hinkt dadurch ein wenig: Diese bieten in der Regel einen standardmäßig integrierten Website-Editor mit einem klar definierten Funktionsumfang. Wie umfassend die Gestaltungsmöglichkeiten sind, ist vom jeweiligen Baukasten abhängig.
Bei WordPress gibt es hingegen kaum Limits, was die Personalisierung Ihrer Shop-Website angeht: Es gibt kaum etwas, was sich nicht realisieren lässt. Um dieses Potenzial auszuschöpfen, benötigen Sie allerdings technisches Verständnis, und häufig auch zusätzliche Premium-Plugins oder Entwickler-Budget.

Als WordPress-Plugin hat WooCommerce keinen eigenen, einheitlichen „Design-Werkzeugkasten“, sondern basiert vollständig auf den Möglichkeiten von WordPress. Die sind enorm, was Vor- und Nachteile mit sich bringt.
Was gestalterische Flexibilität angeht, spielt WooCommerce durch die Offenheit von WordPress schlicht in einer anderen Liga als klassische Shop-Baukästen. Die Auswahl an Themes ist riesig, die Anpassungsmöglichkeiten über Gutenberg, externe Page-Builder oder eigene Entwickler-Arbeit sind nahezu unbegrenzt.
Im Vergleich zu Shop-Baukästen wie Shopify ist WooCommerce damit aber auch weniger „plug and play“: Es erfordert mehr Eigeninitiative, technisches Verständnis und Entscheidungsbereitschaft. Wenn man weiß, wie, lässt sich dafür beinahe alles umsetzen.
Produktverwaltung
| Produkttypen |
| 1.5/4 |
| Produkteigenschaften |
| 3/3 |
| Produktvarianten |
| 6/6 |
| Preisgestaltung |
| 2/3 |
| Kategorisierung |
| 2/2 |
| Inventar |
| 2/2 |
WooCommerce richtet sich nicht nur an kleine Hobby-Shops, sondern auch an ambitionierte Händler mit komplexeren Anforderungen. Entsprechend flexibel ist auch die Produktverwaltung aufgebaut. Allerdings funktioniert sie anders als bei geschlossenen Shop-Systemen.
Produkte anlegen: Vertraute WordPress-Oberfläche
Auch das Produktmodul ist vollständig in die WordPress-Struktur integriert. Produkte sind technisch gesehen ein eigener Inhaltstyp („Custom Post Type“), was viele Möglichkeiten eröffnet.
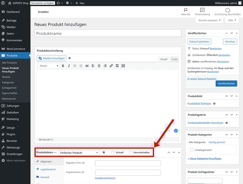
Um ein neues Produkt anzulegen, klicken Sie im „Produkte“-Menü auf „Neues Produkt hinzufügen“.

Neue Produkte fügen Sie direkt im WordPress-Backend hinzu.
Dann öffnet sich das Produktformular, das stark dem klassischen WordPress-Seiteneditor ähnelt. Oben vergeben Sie den Produktnamen, darunter folgt die Produktbeschreibung im gewohnten Editor-Feld. Rechts ordnen Sie Kategorien, Schlagwörter und Produktbilder zu.
Produkttypen: Digital und physisch
Im Bereich „Produktdaten“ wählen Sie den Produkttyp. Standardmäßig unterstützt WooCommerce nur grundlegende Optionen – also physische und virtuelle Produkte. Zudem können Sie Produkte gruppieren, um Produkt-Bundles anzubieten.

Sie können auch digitale Produkte mit Downloads anbieten.
Wenn Sie erweiterte Produkttypen wie Mitgliedschaften, Geschenkkarten oder Abonnements anbieten möchten, benötigen Sie zusätzliche Plugins, die in der Regel zusätzliche Kosten verursachen.
WooCommerce selbst bietet hierfür mehrere offizielle Erweiterungen an, etwa:
Gift Cards for WooCommerce für Geschenkkarten
WooCommerce Subscriptions für Abos
Product Add-Ons für personalisierbare Produkte und zusätzliche Optionen wie Gravuren oder Geschenkverpackungen
Neben den offiziellen WooCommerce-Erweiterungen stehen natürlich auch zahlreiche Drittanbieter-Plugins im WordPress-Plugin-Marktplatz oder auf externen Plattformen zur Verfügung.
Im Vergleich zu manchen Shop-Baukästen sind viele Funktionen also nicht standardmäßig integriert, sondern müssen gezielt nach Bedarf hinzugebucht werden. Das hält das System schlank, kann aber schnell für unerwartete Kosten sorgen.
![]() WooCommerce | ![]() Wix | ![]() Square | ![]() STRATO | ![]() Squarespace | ![]() Shopify | ![]() IONOS | ![]() Hostinger | ![]() Ecwid | ![]() BigCommerce | ![]() Sellfy | ![]() Jimdo | ![]() Gambio | |
|---|---|---|---|---|---|---|---|---|---|---|---|---|---|
✓ | ✓ | ✓ | ✓ | ✓ | ✓ | ✓ | ✓ | ✓ | ✓ | ✓ | ✓ | ✓ | |
✓ | ✓ | ✓ | ✓ | ✓ | ✓ | ✓ | ✓ | ✓ | ✓ | ✓ | ✗ | ✓ | |
✗ | ✓ | ✓ | ✓ | ✓ | ✗ | ✓ | ✓ | ✗ | ✗ | ✗ | ✓ | ✗ | |
✗ | ✓ | ✓ | ✗ | ✓ | ✓ | ✗ | ✗ | ✗ | ✗ | ✗ | ✗ | ✗ | |
✗ | ✓ | ✓ | ✓ | ✓ | ✓ | ✓ | ✓ | ✓ | ✓ | ✗ | ✗ | ✗ | |
✗ | ✓ | ✓ | ✓ | ✗ | ✗ | ✓ | ✓ | ✓ | ✓ | ✗ | ✓ | ✗ | |
✗ | ✓ | ✓ | ✓ | ✓ | ✓ | ✗ | ✗ | ✓ | ✗ | ✓ | ✗ | ✗ | |
✓ | ✓ | ✓ | ✗ | ✗ | ✓ | ✗ | ✗ | ✗ | ✗ | ✗ | ✗ | ✗ | |
| Summe | 3 | 8 | 8 | 6 | 6 | 6 | 5 | 5 | 5 | 4 | 3 | 3 | 2 |
Produkteinstellungen: Detailliert und erweiterbar
Ansonsten ist der Produkte-Editor ziemlich selbsterklärend aufgebaut. Es gibt Felder für die ausführliche Produktbeschreibung, wo Sie auch die Produktbilder und -videos hochladen, und eine separate Produkt-Kurzbeschreibung. Alle weiteren Angaben – von Preisen über Lagerbestand bis zu Varianten (mehr dazu gleich) – verwalten Sie in den Reitern des Bereichs „Produktdaten“.

Im Bereich „Produktdaten“ hinterlegen Sie wichtige Angaben zum Produkt.
Auch hier gilt: Die Bordmittel von WooCommerce decken nur das Wichtigste ab. Viele erweiterte Einstellungen, die bei anderen Shop-Baukästen oft Teil des Grundprodukts sind, müssen über zusätzliche (meist kostenpflichtige) Plugins nachgerüstet oder technisch selbst entwickelt werden.
Diese modulare Struktur zeigt sich beispielsweise bei den Preis-Einstellungen. „Out-of-the-box“ stehen nur zwei Preiseinstellungen zur Verfügung: ein regulärer Preis und ein Angebotspreis inklusive optionalem Angebotszeitraum.
Erweiterte Preislogiken wie Mengenrabatte, Staffelpreise oder komplexe Rabattregeln sind nicht standardmäßig integriert. Dafür benötigen Sie zusätzliche Plugins oder individuelle Anpassungen.
Auch die automatische Grundpreisberechnung (z. B. €/kg oder €/Liter), die in Deutschland bei vielen Produktarten gesetzlich vorgeschrieben ist, ist nicht von Haus aus aktiv integriert. Sie lässt sich jedoch über entsprechende Erweiterungen (z. B. German Market oder Germanized) sauber umsetzen – wie immer gegen Aufpreis.
Produktvarianten ohne Options-Limits
Um Produkte mit unterschiedlichen Varianten zu erstellen, müssen Sie den Produkttyp „Variables Produkt“ auswählen. Dann legen Sie im Bereich „Eigenschaften“ zunächst die Attribute (z. B. Größe, Farbe, Material) und die einzelnen Werte (z. B. S, Grün, Baumwolle) fest.

Bieten Sie Ihr Produkt in unterschiedlichen Varianten an.
Wenn Ihre Attribute hinterlegt sind, wechseln Sie in den „Varianten“-Tab. Hier verwalten Sie die individuellen Produktvarianten. Sie können diese entweder automatisch erstellen lassen – dann werden alle möglichen Kombinationen der zuvor definierten Attribute generiert – oder jede Variante manuell anlegen und einzeln konfigurieren.
Für jede Variante lassen sich anschließend eigene Preise, Lagerbestände, SKUs, Versandmaße oder auch eigene Produktbilder hinterlegen. Das ist sehr flexibel, wird bei vielen Attributen und Werten allerdings schnell unübersichtlich.

Die Varianten können automatisch generiert oder manuell erstellt werden.
Varianten-Limits gibt es bei WooCommerce nicht: Sie können grundsätzlich beliebig viele Attribute und Variantenkombinationen anlegen. Das WooCommerce-Standard-Setup ist jedoch eher auf einfachere Produktkataloge mit einer überschaubaren Zahl an Varianten (etwa 10–100 pro Produkt) ausgelegt.
Sobald es komplexer wird oder Sie sehr viele Attribut-Kombinationen verwalten müssen, ist eine individuelle Lösung besser geeignet. Und natürlich gibt es auch hier wieder viele Plugins, die den Funktionsumfang erweitern – z. B. Custom Product Variants, das viele unterschiedliche Darstellungen für die Varianten-Auswahl unterstützt.
![]() WooCommerce | ![]() STRATO | ![]() Squarespace | ![]() Square | ![]() Shopify | ![]() IONOS | ![]() Hostinger | ![]() Gambio | ![]() Ecwid | ![]() BigCommerce | ![]() Wix | ![]() Sellfy | ![]() Jimdo | |
|---|---|---|---|---|---|---|---|---|---|---|---|---|---|
| Max. Anzahl Optionen | unbegrenzt | unbegrenzt | 6 | 6 | 3 | unbegrenzt | unbegrenzt | unbegrenzt | unbegrenzt | unbegrenzt | 1000 | unbegrenzt | 2 |
| Max. Anzahl Varianten | unbegrenzt | unbegrenzt | 250 | 250 | 2048 | unbegrenzt | 100 | unbegrenzt | unbegrenzt | 600 | 1000 | unbegrenzt | 36 |
| Individuelles Bild | ✓ | ✓ | ✓ | ✓ | ✓ | ✓ | ✓ | ✓ | ✓ | ✓ | ✗ | ✓ | ✗ |
| Individueller Preis | ✓ | ✓ | ✓ | ✓ | ✓ | ✓ | ✓ | ✓ | ✓ | ✓ | ✓ | ✓ | ✗ |
| Individuelle SKU | ✓ | ✓ | ✓ | ✓ | ✓ | ✓ | ✓ | ✓ | ✓ | ✓ | ✓ | ✗ | ✗ |
| Individueller Bestand | ✓ | ✓ | ✓ | ✓ | ✓ | ✓ | ✓ | ✓ | ✓ | ✓ | ✓ | ✓ | ✗ |
Produktorganisation: Kategorien, Tags und Attribute
Für die Struktur Ihres Sortiments setzt WooCommerce auf eine Kombination klassischer WordPress-Werkzeuge (Kategorien, Schlagwörter) mit eigenen, produktspezifischen Einstellungen (Produktattribute).
Produktkategorien funktionieren ähnlich wie Blog-Kategorien in WordPress. Sie können hierarchisch aufgebaut werden, also etwa eine Hauptkategorie „Bekleidung“ mit Unterkategorien wie „T-Shirts“, „Hosen“ oder „Jacken“. Diese Kategorien dienen sowohl der internen Organisation als auch der Navigation im Shop.

Weisen Sie Ihren Produkten Kategorien zu, um sie besser zu organisieren.
Schlagwörter (Tags) sind flexibler und weniger strikt strukturiert. Sie eignen sich, um Produkte mit bestimmten Merkmalen zu versehen – etwa „Sommerkollektion“, „Sale“ oder „Handmade“. Anders als Kategorien sind Tags nicht hierarchisch organisiert, können aber bei größeren Sortimenten sehr hilfreich sein.
Produktattribute wiederum spielen eine doppelte Rolle: Einerseits dienen sie – wie oben schon beschrieben – als Grundlage für Varianten. Andererseits können sie auch zur Filterung im Shop eingesetzt werden, etwa um Kunden eine Auswahl nach Größe, Farbe oder Material zu ermöglichen.
Damit Kunden sich in größeren Sortimenten besser zurechtfinden können, hat WooCommerce standardmäßig einfache Filter-Widgets eingebaut, etwa nach Preis oder Attributen. Für kleinere Shops ist das in der Regel ausreichend.
Sobald Sie jedoch komplexere Filterlogiken wünschen – etwa mehrstufige Filter, dynamische Aktualisierungen ohne Seitenreload oder besonders performante Produktsuchen – sind wieder mal zusätzliche Plugins erforderlich.
Bestandsverwaltung mit allem Drum und Dran
Für jedes Produkt und jede Variante können Sie einen Lagerbestand hinterlegen. Sobald eine Bestellung eingeht, wird der Bestand dann automatisch reduziert. Zusätzlich lassen sich Benachrichtigungen bei niedrigem Lagerbestand aktivieren und Produkte automatisch als „nicht vorrätig“ kennzeichnen.

Die Lagerverwaltung bei WooCommerce.
Und auch hier gilt: Für einfache Shop-Setups sind die Bordmittel vollkommen ausreichend. Wenn mehrere Lagerstandorte, externe Fulfillment-Dienstleister oder stationäre Verkaufsstellen ins Spiel kommen, sind jedoch zusätzliche Plugins oder individuelle Anpassungen erforderlich.
Auch eine kanalübergreifende Synchronisierung – etwa mit Marktplätzen oder POS-Systemen – erfordert in der Regel externe Integrationen.

WooCommerce bietet eine sehr flexible Produktverwaltung, die sich sowohl für kleine Shops als auch für komplexe Sortimente eignet. Alle Grundfunktionen, die man für den Alltag eines „typischen“ Online-Shops braucht, sind vorhanden.
Gleichzeitig ist die Produktverwaltung weniger stark aus einem Guss als bei All-in-One-Baukästen. Viele erweiterte Funktionen – von Staffelpreisen über professionelle Filter bis hin zu speziellen Produkttypen oder rechtssicheren Preisangaben – sind nicht standardmäßig integriert, sondern müssen über Plugins oder eigene Lösungen ergänzt werden.
Auch hier gilt also: Im Prinzip ist mit WooCommerce fast alles möglich – selbst für hochgradig individuelle Shops mit Tausenden Produktvarianten findet man beeindruckende Beispiele. Wenn Sie dieses Potenzial ausschöpfen möchten, müssen Sie jedoch zusätzliche, häufig kostenpflichtige Plugins einplanen oder Entwickler hinzuziehen.
Verkaufsoptionen
| Steuerberechnung |
| 2/3 |
| Versandoptionen |
| 2/3 |
| Rabatte |
| 2/3 |
| Zahlungsdienstleister |
| 2.75/3 |
| Bestellverwaltung |
| 2/2 |
| Erweiterte Funktionen |
| 6/6 |
Auch bei den Verkaufsfunktionen kombiniert WooCommerce ein solides Basispaket mit einer schier endlosen Erweiterbarkeit durch Plugins.
Zahlungsabwicklung: Viel Kontrolle über Anbieter und Gebühren
WooCommerce bringt mit WooPayments (ehemals WooCommerce Payments) eine eigene integrierte Zahlungslösung mit, die Kreditkarten, Apple Pay, Google Pay und weitere Methoden unterstützt.
Neben der Woo-eigenen Lösung stehen Ihnen aber noch viele weitere Zahlungsanbieter zur Verfügung. Direkt im WordPress-Backend im Bereich „Zahlung“ finden Sie etwa auch Integrationen von PayPal, Mollie, Stripe, Klarna und weiteren Zahlungs-Gateways. Im WooCommerce-Marktplatz warten noch viele weitere Anbieter.

Zahlungseinstellungen bei WooCommerce.
Auch manuelle Zahlungsmethoden wie Vorkasse, Nachnahme oder Rechnung sind standardmäßig integriert und lassen sich im Bereich „Offline-Zahlungen“ konfigurieren.
Bei den Zahlungsmöglichkeiten ist WooCommerce also sehr gut aufgestellt, auch für den deutschen Markt:
![]() WooCommerce | ![]() Shopify | ![]() Wix | ![]() STRATO | ![]() IONOS | ![]() Ecwid | ![]() Squarespace | ![]() BigCommerce | ![]() Hostinger | ![]() Gambio | ![]() Sellfy | ![]() Jimdo | ![]() Square | |
|---|---|---|---|---|---|---|---|---|---|---|---|---|---|
| Anzahl Zahlungsdienstleister | 19 | 100 | 80 | 120 | 120 | 120 | 5 | 65 | 4 | 2 | 2 | 2 | 1 |
| PayPal | ✓ | ✓ | ✓ | ✓ | ✓ | ✓ | ✓ | ✓ | ✓ | ✓ | ✓ | ✓ | ✗ |
| Stripe | ✓ | ✓ | ✓ | ✓ | ✓ | ✓ | ✓ | ✓ | ✓ | ✗ | ✓ | ✓ | ✗ |
| Square | ✓ | ✗ | ✗ | ✗ | ✗ | ✗ | ✓ | ✗ | ✗ | ✗ | ✗ | ✗ | ✓ |
| Amazon Pay | ✓ | ✓ | ✗ | ✓ | ✓ | ✓ | ✗ | ✓ | ✗ | ✗ | ✗ | ✗ | ✗ |
| Klarna | ✓ | ✓ | ✓ | ✓ | ✓ | ✓ | ✓ | ✓ | ✗ | ✓ | ✗ | ✗ | ✗ |
| Mollie | ✓ | ✓ | ✓ | ✓ | ✓ | ✓ | ✗ | ✗ | ✗ | ✗ | ✗ | ✗ | ✗ |
| Eigener Zahlungsdienstleister | ✓ | ✓ | ✓ | ✗ | ✗ | ✗ | ✓ | ✗ | ✗ | ✗ | ✗ | ✗ | ✗ |
| Manuell | ✓ | ✓ | ✓ | ✓ | ✓ | ✓ | ✗ | ✓ | ✓ | ✓ | ✗ | ✗ | ✗ |
Steuern bei WooCommerce: Lieber per Plugin
WooCommerce bietet eine grundlegende Steuerverwaltung direkt im Backend, die Sie aber erst manuell aktivieren müssen. Klicken Sie dafür in den Einstellungen unter „Steuern und Gutscheine“ auf „Steuern aktivieren“ und im Anschluss auf „Änderungen speichern“.

Die Steuer-Funktion müssen Sie erst manuell aktivieren.
Erst dann erscheint in den Einstellungen ein eigener Steuer-Bereich, wo Sie alle wichtigen Steuer-Einstellungen festlegen. Hier können Sie Steuersätze hinterlegen und Regeln für die automatische Berechnung definieren.
Die Steuereinstellungen sind flexibel, aber nicht so komfortabel wie bei anderen Shop-Baukästen. Zudem sind sie „one-size-fits-all“ und nicht speziell für deutsche oder EU-Anforderungen ausgelegt.
Wenn Sie in Deutschland oder der EU rechtssicher verkaufen möchten (Stichwort OSS, Grundpreisangaben, Kleinunternehmerregelung etc.), benötigen Sie in der Regel zusätzliche Plugins wie die bereits erwähnten Germanized oder German Market.

Steuer-Einstellungen bei WooCommerce.
Auch hier gilt: WooCommerce verlangt Ihnen mehr Eigenverantwortung ab. Im Gegensatz zu Lösungen wie Shopify werden gesetzliche Änderungen nicht automatisch „zentral“ eingespielt: Sie sind für Updates und Anpassungen selbst verantwortlich.
Versand & Fulfillment: Frei konfigurier- und erweiterbar
Beim Versand setzt WooCommerce auf ein flexibles Zonensystem. Sie können unterschiedliche Versandzonen definieren und für jede davon unterschiedliche Versandarten hinzufügen.
Standardmäßig werden nur Pauschalpreise oder kostenloser Versand unterstützt. Um beispielsweise gewichtsbasierten Versand einzurichten, müssen Sie unterschiedliche Versandklassen für Gewichtsklassen erstellen und ihnen Pauschalpreise zuweisen.

Versandmöglichkeiten bei WooCommerce.
Natürlich gibt es auch hier wieder mal Plugins, die das Ganze deutlich einfacher machen – z. B. Weight Based Shipping. Auch für die Einbindung von Versanddienstleistern wie DHL, UPS & Co. gibt es zahlreiche Erweiterungen, viele davon mit automatischem Etikettendruck, Tracking-Übermittlung oder Tarifberechnung in Echtzeit.
Rabatte und Gutscheine: Wenn’s komplex wird, muss ein Plugin her
Im Marketing-Menü finden Sie ein simples Gutschein-System. Damit können Sie unterschiedliche Rabattarten (prozentualer Nachlass, fester Warenkorb-Rabatt, fester Rabatt für Produkt, kostenloser Versand) erstellen und mit Einschränkungen wie Mindest- oder Maximalbestellwerten oder Nutzungslimits versehen. Rabatte lassen sich auch auf bestimmte Produkte, Kategorien, Marken oder Kundengruppen beschränken.

Verleiten Sie Ihre Kunden mit einem Gutschein zum Kauf.
Wieder mal sind die Bordmittel aber nur für einfache Fälle gedacht. Wenn Sie Rabattaktionen ohne Gutschein und komplexere Logiken abbilden wollen – etwa „3 für 2“-Rabatte, Staffelpreise oder automatische Warenkorbregeln – benötigen Sie wiederum ein zusätzliches Plugin (z. B. WooCommerce Dynamic Pricing).
Übersichtliche Bestellverwaltung
Die eingegangenen Bestellungen finden Sie im WooCommerce-Menü unter „Bestellungen“. Die Übersicht ist tabellarisch aufgebaut und zeigt auf einen Blick die wichtigsten Informationen zur Bestellung: Bestellnummer, Datum, Status, Summe und Kunde. Über Filter können Sie nach Status (z. B. „Ausstehend“, „In Bearbeitung“, „Abgeschlossen“, „Storniert“) oder Datum sortieren.
Klicken Sie auf eine Bestellung, gelangen Sie in die Detailansicht. Hier können Sie den Bestellstatus ändern, Kundendaten einsehen, Positionen bearbeiten, Rückerstattungen auslösen und mehr.

Die Bestellverwaltung von WooCommerce.
Sie ahnen vermutlich schon, was jetzt kommt: Die Bestellverwaltung von WooCommerce ist für einfache Bedürfnisse völlig ausreichend, doch sobald es komplexer wird – etwa wenn Sie mehrere Lagerstandorte verwalten oder kanalübergreifende Synchronisationen abbilden müssen – stoßen die Standardfunktionen an ihre Grenzen. Dann sind zusätzliche Plugins oder Schnittstellenlösungen notwendig.
Sonstige Funktionen: Plugins für alles, was fehlt
Grundsätzlich gilt bei WooCommerce – wie bei WordPress insgesamt: Wenn Sie sich fragen, ob „X“ möglich ist, lautet die Antwort fast immer: Ja, Sie müssen nur das passende Plugin finden.
Genau darin liegt die größte Stärke des Systems. Statt einen fest definierten Funktionsumfang vorzugeben, setzt WooCommerce auf ein modulares Prinzip. Sie erweitern Ihren Shop genau um die Funktionen, die Sie auch wirklich benötigen.
Es gibt Plugins für mehrsprachige Websites, Multi-Währungs-Shops, Dropshipping-Anbindungen, Point-of-Sale-Lösungen, E-Mail-Marketing-Automatisierungen, Marktplatz-Integrationen, B2B-Funktionen und vieles mehr. Die Auswahl ist riesig – und deutlich größer als bei den meisten geschlossenen Shop-Systemen.

Die Auswahl an Plugins ist riesig.
WooCommerce bringt auch eine REST-API mit, über die sich externe Systeme wie ERP-, CRM- oder Warenwirtschaftslösungen anbinden lassen. Für individuelle Anforderungen stehen Entwicklern zudem Hooks und Filter zur Verfügung, um Funktionen gezielt anzupassen oder eigene Erweiterungen zu programmieren.
Diese Offenheit macht WooCommerce extrem flexibel, verlangt aber auch, dass Sie Ihr WordPress-Setup bewusst planen. Denn mit jedem Plugin steigt die technische Komplexität, was sich auf die Stabilität und Performance Ihres Shops auswirken kann – ganz zu schweigen von den Kosten.

WooCommerce bietet ein starkes Fundament für den Online-Verkauf. Zahlungsabwicklung, Steuern, Versand, Rabatte und Bestellverwaltung decken die wichtigsten Anforderungen ab. Sobald die Bedürfnisse komplexer werden, stoßen die Bordmittel aber schnell an ihre Grenzen, und Sie müssen auf eigene Lösungen oder Plugins zurückgreifen – meist gegen Aufpreis.
Support
| Dokumentation & Tutorials |
| 2/2 |
| Support-Kanäle |
| 0.5/2 |
| Geschwindigkeit und Qualität |
| 0/3 |
| Bewertungen auf Review-Portalen |
| 0/3 |
Das Thema Support ist bei WooCommerce etwas komplizierter als bei klassischen Shop-Baukästen. Weil es sich um ein (grundlegend kostenloses) Open-Source-Plugin für WordPress handelt, gibt es keinen ganzheitlichen Produktsupport, an den Sie sich per Telefon, E-Mail oder Live-Chat wenden können.
Direktsupport gibt es nur für kostenpflichtige Produkte von Woo, die Sie direkt auf WooCommerce.com erworben haben – also beispielsweise bestimmte Erweiterungen. Für allgemeine Fragen zum WooCommerce-Plugin gibt es keinen klassischen Support-Kanal. Hier empfiehlt der Anbieter einen Blick ins WordPress-Forum, wo Sie sich mit der Community austauschen können.

Im Forum können Sie die Woo-Community um Rat fragen.
Viele Lernressourcen – aber nur auf Englisch
Was bei WooCommerce hingegen nicht zu kurz kommt, sind Lern- und Hilferessourcen. Auf der WooCommerce-Website finden Sie eine umfangreiche Dokumentation, zahlreiche Video-Tutorials und Webinare zu nahezu allen Funktionen. Leider stehen diese Inhalte überwiegend nur auf Englisch zur Verfügung.

Die Dokumentation von WooCommerce.
Das ist aber halb so schlimm, denn die Community rund um WooCommerce und WordPress ist riesig. Weil WooCommerce weltweit von Millionen Websites genutzt wird, werden Sie keine Probleme haben, auch deutschsprachige Tutorials, Blogartikel und Schritt-für-Schritt-Anleitungen zu finden (wir haben auch eine).

WooCommerce ist kein klassischer Baukasten mit Rundum-Betreuung, sondern ein Open-Source-System, das Eigeninitiative und Recherchebereitschaft verlangt. Einen zentralen Ansprechpartner für alle Fragen gibt es nicht. Stattdessen müssen Sie sich auf die Dokumentation, Foren und die Community stützen – Letztere ist aber zum Glück riesig.
Kosten
| Kosten für kleinen Shop | 17,50 € | 4/6 |
| Kosten für mittleren Shop | 17,50 € | 6/6 |
| Kosten für großen Shop | 26,03 € | 3/3 |
| Preisgestaltung |
| 2.5/3 |
| Testversion |
| 2/2 |
Auch bei den Kosten ist eine Einschätzung von WooCommerce etwas schwieriger. WooCommerce ist nämlich als Open-Source-Lösung grundsätzlich kostenlos: Sie müssen also nichts bezahlen, um das Plugin nutzen zu können.
In der Praxis kostet Ihr Shop natürlich trotzdem Geld. Um WooCommerce überhaupt betreiben zu können, benötigen Sie nämlich erstmal Hosting und eine Domain. Wir haben in unserem Testhosting ein WordPress-Hosting bei IONOS verwendet, doch es gibt noch unzählige andere Anbieter mit teils günstigeren oder teureren Tarifen.
| Hosting | Hosting & MultilingualPress | ||
|---|---|---|---|
| Monatlicher Effektivpreis | ab 17,50 € | ab 26,03 € | |
| Transaktionsgebühr | - | - | |
| Vertragslaufzeit (Monate) | 1 - 12 | 1 - 12 | |
| Produktverwaltung | |||
| Anzahl Produkte | unbegrenzt | unbegrenzt | |
| Produktfilter | ✓ | ✓ | |
| Produktvarianten | ✓ | ✓ | |
| Produktbestand | ✓ | ✓ | |
| Produktrezensionen | ✓ | ✓ | |
| Internationalisierung | |||
| Mehrsprachigkeit | ✗ | ✓ | |
| Mehrere Währungen | ✗ | ✗ | |
| Automatische Steuerberechnung | ✓ | ✓ | |
Und Hosting-Gebühren sind natürlich nicht die einzigen Kosten: Einer der größten Vorteile von WooCommerce ist die enorme Erweiterbarkeit durch Plugins – und viele dieser Plugins sind kostenpflichtig. Dazu kommen gegebenenfalls Premium-Themes, Wartungskosten oder die Ausgaben für externe Unterstützung durch Entwickler.
Dazu kommen Kosten für die Zahlungsabwicklung, die vom gewählten Zahlungsanbieter abhängig sind. Bei WooPayments kosten Kartenzahlungen beispielsweise 1,5 % + 0,25 €.
WooCommerce im Preisvergleich
Um die Kosten der von uns getesteten Shop-Baukästen zu vergleichen, haben wir drei einfache Szenarien definiert und die jeweiligen „reinen Kosten“ berechnet:
Kleiner Shop: 10 Produkte, bis 10.000 € Umsatz pro Jahr, mit eigener Domain
Mittlerer Shop: 500 Produkte, bis 200.000 € Umsatz pro Jahr, mit Produktvarianten
Großer Shop: 10.000 Produkte, bis 2 Mio. € Umsatz pro Jahr, mit Varianten, Produktfiltern und Mehrsprachigkeit
Hier ist die Vergleichstabelle der Anbieter aus unserem Test:
| Kleiner Shop | Mittlerer Shop | Großer Shop | |
|---|---|---|---|
![]() | 2,75 € | 2,75 € | - |
![]() | 11,25 € | 11,25 € | 11,25 € |
![]() | 12,08 € | 12,08 € | 37,89 € |
![]() | 12,60 € | 33,61 € | - |
![]() | 15,13 € | 15,13 € | 79,50 € |
![]() | 17,50 € | 17,50 € | 26,03 € |
![]() | 18,00 € | 18,00 € | - |
![]() | 18,97 € | 102,59 € | - |
![]() | 24,95 € | 24,95 € | 24,95 € |
![]() | 25,00 € | 45,00 € | 105,00 € |
![]() | 25,00 € | 257,76 € | - |
![]() | 27,00 € | 27,00 € | 27,00 € |
![]() | 42,24 € | 42,24 € | - |
Der modulare Aufbau von WooCommerce macht einen direkten Vergleich mit anderen Shop-Baukästen schwierig. Wenn Sie wirklich nur die Bordmittel nutzen, also auf kostenpflichtige Plugins verzichten und primär fürs Hosting bezahlen, ist WooCommerce vergleichsweise günstig. Das kann sich natürlich mit wachsendem Funktionsumfang schnell ändern.
Trotzdem bleibt WooCommerce in vielen Szenarien preislich effizienter im Vergleich zu Baukasten-Lösungen mit Abo. Selbst Premium-Plugins werden häufig als jährliche Lizenz oder teilweise sogar als Einmalzahlung angeboten – es fallen also nicht zwangsläufig zusätzliche monatliche Plattformgebühren an.
Zudem sind Sie weniger an die Preisstruktur eines einzelnen Anbieters gefesselt: Wenn Shopify beispielsweise seine monatlichen Gebühren erhöht oder Transaktionskosten anpasst, müssen Sie das akzeptieren. Bei WooCommerce können Sie Hosting-Anbieter, Zahlungsdienstleister oder Erweiterungen jederzeit wechseln.

Es ist schwer zu sagen, wie günstig oder teuer WooCommerce im Vergleich zu anderen Shop-Baukästen ist. Die Kosten hängen von Ihrem individuellen Setup ab, vom gewählten Hosting-Tarif bis zu den Themes und Plugins. Je nachdem, wie komplex Ihr Shop ist, könnten Sie am Ende mehr bezahlen als bei einem Baukasten, oder deutlich effizienter unterwegs sein.
Der größte Vorteil von WooCommerce liegt wieder einmal in der Flexibilität. Während Sie bei geschlossenen Plattformen feste Pakete und Preismodelle akzeptieren müssen, entscheiden Sie bei WooCommerce selbst, wofür Sie Geld ausgeben – und können Anbieter oder Tools jederzeit wechseln.
Fazit zu WooCommerce: Maximale Freiheit – für alle, die sie nutzen können
WooCommerce ist aus gutem Grund das beliebteste Shop-Plugin für WordPress: Es integriert sich direkt in die bestehende WordPress-Struktur und kombiniert die E-Commerce-Funktionen eines Shop-Baukastens mit den nahezu unbegrenzten Erweiterungs- und Gestaltungsmöglichkeiten von WordPress.
Im Gegensatz zu „Rundum-sorglos“-Baukästen wie Shopify, die alles aus einer Hand liefern, ist bei WooCommerce mehr Eigeninitiative gefragt: Sie müssen sich selbst um die Einrichtung, das Hosting, die Wartung und die Absicherung Ihres Shops kümmern und erhalten nicht alles auf dem Silbertablett. Gerade für Einsteiger ohne viel technisches Vorwissen ist die Lernkurve spürbar steiler.
Im Gegenzug erhalten Sie ein offenes, modular aufgebautes und nahezu endlos erweiterbares System, das sich flexibel anpassen lässt und mit Ihren Anforderungen mitwächst. Außerdem machen Sie sich weniger von der Infrastruktur und den Preismodellen eines einzelnen Anbieters abhängig, weil Sie Hosting, Zahlungsdienstleister und Erweiterungen jederzeit wechseln können.
WooCommerce ist also deutlich mächtiger und flexibler als einfache Baukasten-Systeme, erfordert aber auch eine gewisse Bereitschaft zum Basteln – oder die Ressourcen, technische Themen an Profis abzugeben. Wenn Sie möglichst wenig mit Hosting, Updates oder Plugins zu tun haben möchten, könnte ein klassischer All-in-One-Baukasten die entspanntere Lösung sein.

WooCommerce Erfahrungen
Was halten WooCommerce-Nutzer von der Open-Source-Plattform? Wir haben uns in Bewertungsportalen wie Trustpilot umgehört und wiederkehrendes Feedback aus der Community für Sie zusammengestellt:
WordPress-Integration & großes Ökosystem
Wer ohnehin mit WordPress arbeitet, fühlt sich mit WooCommerce gut aufgehoben. Für viele ist es schlicht die logischste Lösung, um einen Shop in eine bestehende Website zu integrieren.Sehr flexibel – fast alles ist möglich
Viele Reviews betonen, dass sich mit WooCommerce fast jedes Geschäftsmodell umsetzen lässt. Es gibt unzählige Erweiterungen, und gerade Entwickler schätzen die schier unendlichen Anpassungsmöglichkeiten.Einfacher Start für kleine und mittlere Shops
Mehrere Nutzer schreiben, dass man relativ schnell loslegen kann. Positiv erwähnt wird auch, dass das Grundsystem kostenlos ist.
Ohne Plugins geht wenig
Sobald der Shop etwas komplexer wird, braucht man zusätzliche Erweiterungen. Viele empfinden das als lästig – vor allem, weil sich die Kosten mit mehreren Add-ons schnell summieren können.Schnell technisch und unübersichtlich
Gerade Einsteiger berichten, dass WooCommerce schnell kompliziert wird und die Oberfläche relativ technisch ist. Ohne Erfahrung oder Entwickler kann es mühsam werden.Updates & Performance-Probleme
Einige Nutzer berichten von Plugin-Konflikten oder Problemen nach Updates. Besonders bei größeren Shops mit vielen Erweiterungen kann es zu Performance-Themen oder Bugs kommen.Support wird teils stark kritisiert
Vor allem auf Trustpilot finden sich sehr negative Stimmen zum Support, der als schwer erreichbar und langsam beschrieben wird. Das könnte teils aber auch an falschen Erwartungen liegen – schließlich gibt es keinen „regulären“ Support für das (kostenlose) Plugin.
Alternativen zu WooCommerce
WooCommerce ist doch nicht die richtige Shop-Lösung für Ihre Bedürfnisse? Vielleicht kommt ja eine dieser Alternativen infrage:
Einfacher als WooCommerce & „alles aus einer Hand“
Sie möchten sich nicht um Hosting, Updates, Plugin-Konflikte oder technische Details kümmern? Dann ist eine klassische Baukasten-Lösung wie Shopify eine Überlegung wert. Hier gibt es Hosting, Website-Builder und alles Drum und Dran aus einer Hand – gegen monatliche Gebühren.Weniger technisch & schneller startklar
WooCommerce ist Ihnen zu komplex oder zu Plugin-lastig? Für kleinere Shops können Homepage-Baukästen mit integrierter Shop-Funktion ausreichen, etwa Wix oder Squarespace. Diese Systeme bieten weniger Tiefgang, sind dafür aber schneller eingerichtet und leichter zu bedienen.
Die besten Alternativen zu WooCommerce finden Sie hier:





WooCommerce Online-Shop erstellen
Sie wollen WooCommerce in Aktion sehen? In unserem ausführlichen Video-Tutorial führt Alex Schritt für Schritt durch alle wichtigen Funktionen und Einstellungen:



























